cancel
Showing results for 
Show  only  | Search instead for 
Did you mean: 
LDVC
New member
Status: New idea

Hello everyone!

It would be nice and practical to edit the foreground-background colours of the interface buttons (either in full mode or as a pattern).

4 Comments
Status changed to: New idea
Jon
Community Manager
Community Manager

Thanks for submitting an idea to the Mozilla Connect community! Your idea is now open to votes (aka kudos) and comments.

Agentvirtuel
Collaborator

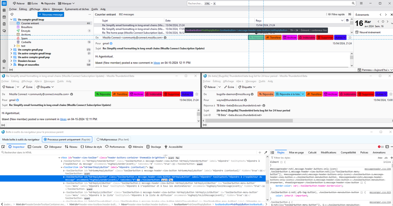
Hello

Apparently you're a css user

With a userChrome.css file and https://www.w3schools.com/colors/colors_picker.asp for illustration purposes

#hdrReplyToSenderButton {
background-color: #ff9966 !important;
}
#hdrReplyListButton {
background-color: #66d9ff !important;
}
#hdrReplyButton {
background-color: #33cc33 !important;
}
#hdrForwardButton {
background-color: #ff6600 !important;
}
#hdrArchiveButton {
background-color: #ff00ff !important;
}
#hdrJunkButton {
background-color: #ff0066 !important;
}
#hdrTrashButton{
background-color: #ff0000 !important;
}
#otherActionsButton{
background-color: #4000ff !important;
}

1.png

Agentvirtuel
Collaborator
LDVC
New member

Thank you Agentvirtuel.
It's new for me. For now, I don't unterstand but I try to make modifications.